Adding to Cart…
Licensing Agreement | Terms of Service | Privacy Policy | EULA
© 2026 Daz Productions Inc. All Rights Reserved.You currently have no notifications.
Licensing Agreement | Terms of Service | Privacy Policy | EULA
© 2026 Daz Productions Inc. All Rights Reserved.
Comments
@cm55 You probably need to update your plugin version. The old rig system used python expressions. Get 1.6.1.
Thanks for your reply. I am using 1.6.1 with Blender 3.0:
Then what do you mean by "others" ?
Other people's blend files, who have used diffeo to import daz to blender.
The only difference is between the old 1.5 system based on python and the new 1.6 system based on blender expressions.
https://diffeomorphic.blogspot.com/2021/12/using-old-morphs-in-version-161.html
I'm not sure I understand. Or does this mean that the second screenshot from my original post was how 1.5 did the JCM shape key drivers?
Edit: I just tried 1.5 and it did do this. Problem solved. Thanks!
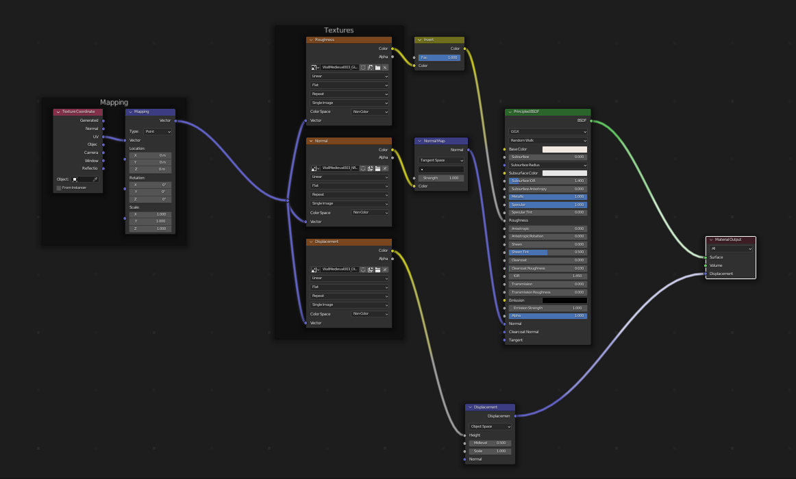
I've a question about the daz importer shader setup. What exactly does the "Cycles Mix Factor" do? It doesn't seem to be total translucency value. I assume that's a question for Alessandro?
https://diffeomorphic.blogspot.com/2021/06/
It has to do with how SSS is handled. Check here for more detailed answer, you might understand it better than I lol
Ah, thank you! I get it now, 0 is translucency and 1 is SSS and inbetween mix values of both I assume.
Yep that's it. It becomes clear how it works if you enter the group.
I requested a while ago a feature that allows duplicates of the same morphs by adding suffixes. The issue is that the shapekey receives the suffix but the morphs in the addon UI are named exactly the same. Is it possible to allow custom names to prevent duplicates having the same name on the morph sliders?
Not sure if this is a bug so better wait the reply by Thomas.
But you can name a different category when you use suffixes instead of keeping everything under "shapes". To keep morphs organized is what categories are for. While it is convenient for clarity to the users that the morph names are the same as daz studio.
A different category isn't really a option for duplicate morphs which I'm more likely than not need in the same category.
I'm slowly starting to move to Blender more and more seriously.
One project would to move my favourite DAZ assets into the Blender asset browser.
It's great that we can load multiple props into a scene and bring them to DAZ at once (e.g. all pine trees).
They are also looking identically.
Here's the DAZ version:
And here the Blender version:

They are looking absolutly identically. Good job!
But, I'm asking myself it it would be possible somehow to "bake" the shaders created by Diffeomorphic somehow to Blenders princle BSDF?
Currently we have this pretty complicated group setup:
But would it be possible to bake for such "simple" textures a standart princlipe BSDF setup?
okay... I figured it out myself.
just sleced Principled as the import material method
And I'm getting this
I can even remove the nodegroup and the result stays the same.
But it looks like that the normal map is missing. Is this intended?
okay... normal maps are working. I just looked at the ONE material of this prop without a normal map ;)
Sorry for spamming.
Just did some more tests and compared the result between the BSDF and the Principled settings.
While the BSDF version is excaclty like the original DAZ render, the Principled looks a little bit off. (You have to open both images in tabs and switch between them to see the difference).
Any idea what could cause this? Just curious.
@gerster It's just that the principled shader gets limits over iray, so we do what we can for the best result but bsdf is needed for a faithful conversion. The principled version is good enough in most cases though and it provides a fast shader so it's good for animation, but you may have to fix some materials, especially human skins.
https://diffeomorphic.blogspot.com/p/material-settings-version-151.html
What I figured out so far, is that in the import settings the BSDF material method replicated nearly the DAZ/iray look. But it creates a pretty complicated node system.
The Principled version is more what we have normally in Blender, but form some materials (not all) are some addtional Diffeo groups added. The props I tested with this import setting where close to the DAZ reference (like the trees I shown above).
And Simple Principled is like the Principle, but never uses Diffeo node groups. Some props which are imported with this settings where much brigther, but not all. I think only materials are affacted which would get in the Principled" material import the addional node group.
When I start bringing over assets from DAZ to my Blender Asset Library, I would prefer to import these assets only as Simple Principled. I want to have the materials as close as possible to the Blender "default", to avoid issues in future Blender versions, when maybe the Diffeo node groups are vicitim to a breaking change and would need then an update.
However, according to my tests is the Simple Principled method is working for many props more or less perfectly (like buildings), but some others (like the trees) are a little bit to bright. I was able to adapt the brightness with an RGB curve for the base texture a little bit, to make it darker. But if I bring hunderts of assets from DAZ to my Blender Asset Library I don't want to check each texture and adjust them.
As I said, I guess with Simple Principled the texture is only to bright, for those textures where Diffeo would add in the Principled Method the Diffeo node groups.
Just an idea, maybe it would improve the Simple Principled texture import workflow to add automatically the RBG curve in such cases?
And othr nice feature for Diffeo would be, to add assets to the Blender Asset Browser. Not sure if this is possible, but it would be could if Diffeo clould e.g. automatically add the thumbnail imgage which is used in DAZ to the Blender asset library and try to add some tags from DAZ smart content.
The single principled is intended for game export where there are even more limitations. To add assets to the asset browser you just have to tag them as usual.
Hi! Well I have a little problem. Sometimes when I try to import hair from daz to blender it doesnt work properly. It happenst on hairs with opiton that has ''show hair prewiev'' something like that. Other haris works fine. So I assume its something that I dont know. How can I import those hairs like strand based hairs. Idk even know what are they particle hairs?
https://diffeomorphic.blogspot.com/p/hair-section-version-16.html
I really like the Pricipled Shader and it can produce awesome skin results. I've seen some of them with non Daz content.
It should be possible to reach such goals with Daz content as well, but it will need some manual adjustment on the maps or with different adjustment nodes between maps and the Pricipled BSDF shader. Still in my learning phase, but I may share some things later..
@Singular3D Just to clarify. The purpose of diffeomorphic is to import daz assets, thus daz materials as well. It is certainly possible to get better shaders in blender, but they would not convert daz materials.
Understood. I really like Diffeomorphic. My goal is to get the characters to Blender and optimize them, even if I have to adjust the texture maps in Photoshop. I also love to combine different maps and add microdisplacement in future. Add HD stuff as displacement maps as well. Cycles has become a really capable render engine.
When I import characters with clothes and choose JCMs in the easy import tab, the import seems to get stuck forever. I tested importing the character without JCMs easy import, then load the JCMs onto the character and transfer those shapekeys to the clothes separately and it works fine and quite quickly. I think something goes wrong in the easy import section? I'd say it's smarter to do it manually to only apply specific JCMs to clothes depending on where they're located but I wanted to point that out.
Here to easy import G8F + toulouse + bardot takes about 40 seconds with transferred jcms, that's not forever. But may be it depends on the mesh density too if you got some HD outfits.
So what do you mean by "forever" ? And what did you import exactly ?
https://www.daz3d.com/dforce-queen-of-the-nile-outfit-and-hair-for-genesis-8-females as a example. The issue seems to be the metal accessoires. I didn't spend a lot of time waiting but I'd say I stopped it between 5 and 10 minutes.
@surody It seems transfer jcms is not too smart .. reported to Thomas.
https://bitbucket.org/Diffeomorphic/import_daz/issues/972/transfer-jcms-optimization
edit. .. and now it is fixed Thomas did it fast as always.
I wanted to test it but with the newest dev version I get this error message now when I try to load the same character:
Python: Traceback (most recent call last):
File "C:\Users\AppData\Roaming\Blender Foundation\Blender\3.1\scripts\addons\Diffeomorphic-import_daz-1adcc5a97573\error.py", line 208, in execute
self.run(context)
File "C:\Users\AppData\Roaming\Blender Foundation\Blender\3.1\scripts\addons\Diffeomorphic-import_daz-1adcc5a97573\main.py", line 725, in run
self.easyImport(context)
File "C:\Users\AppData\Roaming\Blender Foundation\Blender\3.1\scripts\addons\Diffeomorphic-import_daz-1adcc5a97573\main.py", line 735, in easyImport
bpy.ops.daz.import_daz(
File "H:\Blender 3.1 Release\3.1\scripts\modules\bpy\ops.py", line 132, in __call__
ret = _op_call(self.idname_py(), None, kw)
RuntimeError: Error: Python: Traceback (most recent call last):
File "C:\Users\AppData\Roaming\Blender Foundation\Blender\3.1\scripts\addons\Diffeomorphic-import_daz-1adcc5a97573\error.py", line 208, in execute
self.run(context)
File "C:\Users\AppData\Roaming\Blender Foundation\Blender\3.1\scripts\addons\Diffeomorphic-import_daz-1adcc5a97573\main.py", line 229, in run
self.loadDazFile(filepath, context)
File "C:\Users\AppData\Roaming\Blender Foundation\Blender\3.1\scripts\addons\Diffeomorphic-import_daz-1adcc5a97573\main.py", line 155, in loadDazFile
asset.build(context)
File "C:\Users\AppData\Roaming\Blender Foundation\Blender\3.1\scripts\addons\Diffeomorphic-import_daz-1adcc5a97573\cycles.py", line 86, in build
self.tree.build()
File "C:\Users\AppData\Roaming\Blender Foundation\Blender\3.1\scripts\addons\Diffeomorphic-import_daz-1adcc5a97573\cycles.py", line 349, in build
self.buildShells()
File "C:\Users\AppData\Roaming\Blender Foundation\Blender\3.1\scripts\addons\Diffeomorphic-import_daz-1adcc5a97573\cycles.py", line 428, in buildShells
node = self.addShellGroup(shell, push)
File "C:\Users\AppData\Roaming\Blender Foundation\Blender\3.1\scripts\addons\Diffeomorphic-import_daz-1adcc5a97573\cycles.py", line 326, in addShellGroup
group.addNodes((shmat, shell.uv))
File "C:\Users\AppData\Roaming\Blender Foundation\Blender\3.1\scripts\addons\Diffeomorphic-import_daz-1adcc5a97573\cgroup.py", line 103, in addNodes
self.addOutputs(inv)
File "C:\Users\AppData\Roaming\Blender Foundation\Blender\3.1\scripts\addons\Diffeomorphic-import_daz-1adcc5a97573\cgroup.py", line 130, in addOutputs
self.addOutput(mult, self.getEeveeSocket(), "Eevee")
File "C:\Users\AppData\Roaming\Blender Foundation\Blender\3.1\scripts\addons\Diffeomorphic-import_daz-1adcc5a97573\cgroup.py", line 123, in addOutput
self.links.new(socket, mix.inputs[1])
TypeError: NodeLinks.new(): error with argument 1, "input" - Function.input does not support a 'None' assignment NodeSocket type
location: H:\Blender 3.1 Release\3.1\scripts\modules\bpy\ops.py:132
location: <unknown location>:-1