Freebie Bookshelves and Easy to Customize Book Model
I am attaching a zip file that contains a simple bookshelf, book, and bookend. I have applied procedural shaders to the base which you are encouraged to swap out. I have included sample replication to fill the bookshelves. The book model has morphs but you can probably get better results by using simple scaling. The book model is square with square UVs for the front and back cover. The spine UV is not square. I have included samples so you can customize the books on your bookshelf.
Example - The book model aspect ratio is 1:1. So,if you have a custom book cover is 1.5:1, then simply load your custom bookcover on the book model then scale the book length times width to 150 to 100. The UVs for the spne of the book are vertical sideways down the center of the UV plane. See the sample included in the ZIP file.
Hmm. Working with my bare bones laptop. Trying to think of a freebie project to share. Leaning toward a Carrara asset other than a basic vertex model. Maybe a procedural shader, or a plant model, or a terrain? Just thinking out loud.
Test - Trying to upload a Zip file with a starter procedural terrain shader. Using 'Flat Mapping' from the sides along with emnvironment slope so that the 'stripes' of canyons and similar can be manipulated on steep terrain areas. The file includes asimple sample terrain with reduced resolution base terrain and matching terrain to be used to place replicators. The matching terrain has a black/white shader applied in which the white areas match the 'plains' of the canyon terrain so you can use that shader to place replicated plants and stones.
Attempting to upload in middle of nowhere using my phone hotspot
So using flat mapping from 2 opposite 'sides', along with a slope environment to allow the top plateaus to be different. The goal is for the steep canyon walls to be able to be focused upon.
Hope you enjoy. The intent was to share the main terrain shader. Drag and drop the terrain shader to your shader browser. Then drag it to any terrain with cliffs or similar. It is procedural so you can apply it to any terrain, not really intended for the terrains I included. They are low res for easier transfer and just place holders so I could share the shader. As an optional bonus, the use of slope from environment in the blender is the same for both the main shader and the included black/white shader on the second invisible terrain. You can copy this black/white shader into a replicator distribution channel and it will replicate whatever you want onto the more flat areas of whatever terrain you want. The white areas of the distribution shader should match the 'grassy'flat areas of a terrain.
This is a starter pack to get better mapping on cliffs. You can swap out anything you want for my procedural stripes to get better results. The key is that the flat mapping is coming from the side instead of from the top so gets better results on steep surfaces. But I found it was a good idea to use two 'flat maps' in the layer list from opposite sides (left/right, or front/back) to cover the whole terrain.
It may be more trouble than it is worth, but hey, I gave it a shot.
A test I did rendering 4 keyframes in Carrara in 'toon' monochrome style then using AI to process the video 'tweeners.' Not the greatest animation ever, but it was my first with this workflow. The figure is Genesis 2 Female 'Lotus' character by Silver Countess. The hair is 'Portia' hair by April YSH. The desk, chair, etc were modeled by me. I changed all the surface shaders of the figures and props to grayscale gradients. I then used Carrara's native 'Toon' filter, with some adjustments to the default settings. The four keyframes are the first and last frames of 3 video segments. Each segment is 5 seconds long. I used the Wan 2.2 model (first / last) node workflow. I loaded the first two of my Carrara toon renders and used the AI to generate the first video segment between those keyframes. Then I loaded the 2nd and 3rd to get the 2nd video segment. Then I loaded the 3rd and 4th to get the 3rd video segment. I then composited the 3 segments together for a 15 second video. Not the greatest of all time, and SteveK is safe for his 48 hour film festival. Still, I think it is promising.
very good... though I must say when it went to the youtube page it quickly went onto another video of some dude with a zip tie, hammer, hole in the wall and a lump of wood... took me a sec to realise it wasn't you
seniors moment ... nice clean animation though once I realised I had to scroll up to see it.
Here is a 5-second proof of concept. The starting image, frame 1, consists of my Brash and Moxie models, some primitives, and a couple of my custom plants. I rendered these with the native Toon filter. I then processed that starter image in ComfyUI to generate some metadata. I perused the Internet Archives for an old music/dance video purporting to be public domain. In this case, I found Yvonne Decarlo. I extracted 5 seconds from Yvonne's dance. I then uploaded the Brash/Moxie starter frame with the metadata to ComfyUI Wan Vace. This allowed me to use a reference video (public domain Yvonne Decarlo) to guide the movements of Brash and Moxie. Note that when I constructcted the starter Brash Moxie scene, I consciously approximated the poses and props of the first frame of the extracted Yvonne video. Here is the result. Lots of flaws, and too short, but I am very happy with the proof of concept.
Thanks. Have found some good public domain films for reference videos, similar to using the Carnegie Mellon bvh library. Most are very old (naturally) and have significant problems. Many have frame rates of 30 FPS. Many are grainy and blurred. Others have non-standard dimensions. I have been spending more time trying to learn how to clean them up, convert FPS yet keep the usefulness, convert dimensions, etc. Once I get a minimum motion collection I will post a more ambitious animation with Carrara characters involved in some short sketch.
I have been reviewing some recent Digital Art Live information on some 'cutting edge' modeling techniques. It combines with AI, so I suspect it will meet big resistence. In the past, these have shown up in the Daz3D store, so fingers crossed for this recent one. I have quite a bit of old material I would like to update. For example, I have several full scripts for Brash Lonergan and Moxie Espinoza resolving chaos on the galactic frontier. I wish Carrara had received basic updates for file formats, etc. I still do quite a bit of the concept art and blocking out scenes in Carrara. It is a shame that Carrara did not get basic updates. It is just too much hassle to convert my growing motion collection to Carrara-ready rigs compared to Blender rigs.
Comments
Haha, great job, Bunyip!
Thanks !!! You did say slapstick !
heh hehe, love the poses too
Thanks !!! Glad you liked it !
Freebie Bookshelves and Easy to Customize Book Model
I am attaching a zip file that contains a simple bookshelf, book, and bookend. I have applied procedural shaders to the base which you are encouraged to swap out. I have included sample replication to fill the bookshelves. The book model has morphs but you can probably get better results by using simple scaling. The book model is square with square UVs for the front and back cover. The spine UV is not square. I have included samples so you can customize the books on your bookshelf.
Example - The book model aspect ratio is 1:1. So,if you have a custom book cover is 1.5:1, then simply load your custom bookcover on the book model then scale the book length times width to 150 to 100. The UVs for the spne of the book are vertical sideways down the center of the UV plane. See the sample included in the ZIP file.
The plugin that randomizes textures within replicators would be ideal. Via the great Sparrowhawk. New Instance Randomizer Shader Plugin - Daz 3D Forums
Happy Thanksgiving.
thanks for the bookshelf @diomede
another usefull scene filler to use
Thanks Diomede !!!
Haha, look at the stocking stuffer!
And you are welcome for the props.
Hmm. Working with my bare bones laptop. Trying to think of a freebie project to share. Leaning toward a Carrara asset other than a basic vertex model. Maybe a procedural shader, or a plant model, or a terrain? Just thinking out loud.
I had fun morphing your office desk for the drawers to open...
maybe a morphing cactus gigantus
Test - Trying to upload a Zip file with a starter procedural terrain shader. Using 'Flat Mapping' from the sides along with emnvironment slope so that the 'stripes' of canyons and similar can be manipulated on steep terrain areas. The file includes asimple sample terrain with reduced resolution base terrain and matching terrain to be used to place replicators. The matching terrain has a black/white shader applied in which the white areas match the 'plains' of the canyon terrain so you can use that shader to place replicated plants and stones.
See attached
Attempting to upload in middle of nowhere using my phone hotspot
So using flat mapping from 2 opposite 'sides', along with a slope environment to allow the top plateaus to be different. The goal is for the steep canyon walls to be able to be focused upon.
thankyou for the scene
I unticked smooth normals on the mesa to get that raggedy jaggedy look
Thanks Diomede !
Hope you enjoy. The intent was to share the main terrain shader. Drag and drop the terrain shader to your shader browser. Then drag it to any terrain with cliffs or similar. It is procedural so you can apply it to any terrain, not really intended for the terrains I included. They are low res for easier transfer and just place holders so I could share the shader. As an optional bonus, the use of slope from environment in the blender is the same for both the main shader and the included black/white shader on the second invisible terrain. You can copy this black/white shader into a replicator distribution channel and it will replicate whatever you want onto the more flat areas of whatever terrain you want. The white areas of the distribution shader should match the 'grassy'flat areas of a terrain.
This is a starter pack to get better mapping on cliffs. You can swap out anything you want for my procedural stripes to get better results. The key is that the flat mapping is coming from the side instead of from the top so gets better results on steep surfaces. But I found it was a good idea to use two 'flat maps' in the layer list from opposite sides (left/right, or front/back) to cover the whole terrain.
It may be more trouble than it is worth, but hey, I gave it a shot.
Great idea Ted there's a.so philomenos triplanar
A test I did rendering 4 keyframes in Carrara in 'toon' monochrome style then using AI to process the video 'tweeners.' Not the greatest animation ever, but it was my first with this workflow. The figure is Genesis 2 Female 'Lotus' character by Silver Countess. The hair is 'Portia' hair by April YSH. The desk, chair, etc were modeled by me. I changed all the surface shaders of the figures and props to grayscale gradients. I then used Carrara's native 'Toon' filter, with some adjustments to the default settings. The four keyframes are the first and last frames of 3 video segments. Each segment is 5 seconds long. I used the Wan 2.2 model (first / last) node workflow. I loaded the first two of my Carrara toon renders and used the AI to generate the first video segment between those keyframes. Then I loaded the 2nd and 3rd to get the 2nd video segment. Then I loaded the 3rd and 4th to get the 3rd video segment. I then composited the 3 segments together for a 15 second video. Not the greatest of all time, and SteveK is safe for his 48 hour film festival. Still, I think it is promising.
https://youtube.com/shorts/jIqEW9H5KLk?feature=share
very good... though I must say when it went to the youtube page it quickly went onto another video of some dude with a zip tie, hammer, hole in the wall and a lump of wood... took me a sec to realise it wasn't you
seniors moment ... nice clean animation though once I realised I had to scroll up to see it.
Thanks. I am still figuring this stuff out. Hope to animate more of my Carrara models soon.
Brash and Moxie are dancing.
Here is a 5-second proof of concept. The starting image, frame 1, consists of my Brash and Moxie models, some primitives, and a couple of my custom plants. I rendered these with the native Toon filter. I then processed that starter image in ComfyUI to generate some metadata. I perused the Internet Archives for an old music/dance video purporting to be public domain. In this case, I found Yvonne Decarlo. I extracted 5 seconds from Yvonne's dance. I then uploaded the Brash/Moxie starter frame with the metadata to ComfyUI Wan Vace. This allowed me to use a reference video (public domain Yvonne Decarlo) to guide the movements of Brash and Moxie. Note that when I constructcted the starter Brash Moxie scene, I consciously approximated the poses and props of the first frame of the extracted Yvonne video. Here is the result. Lots of flaws, and too short, but I am very happy with the proof of concept.
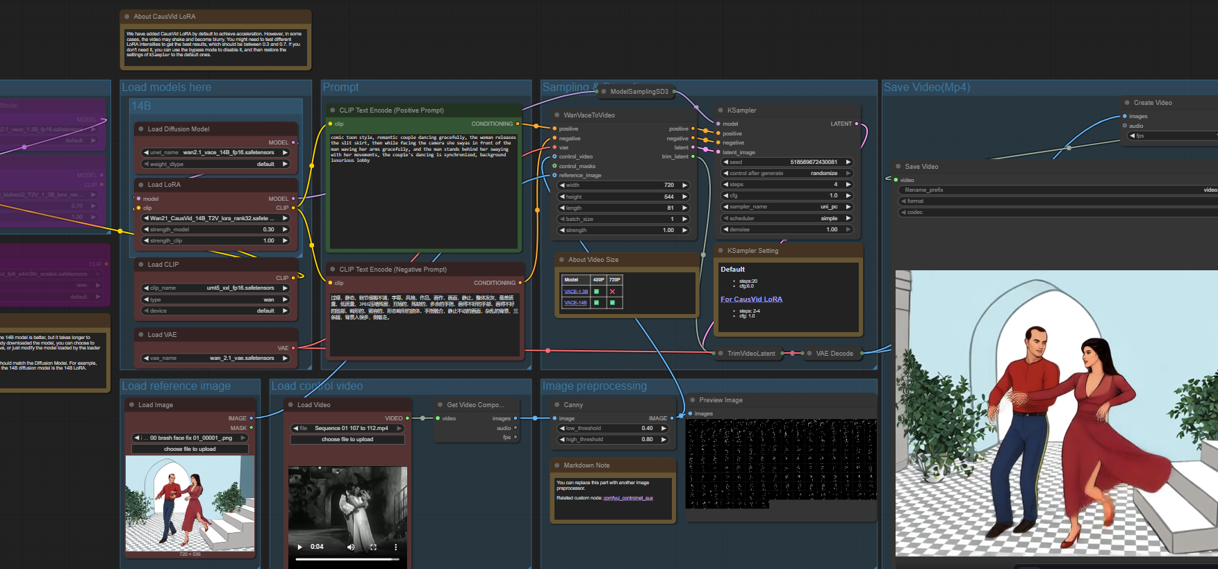
For the video linked in the post above this one, here are screenshots of the Carrara scene and the ComfyUI Wan Vace nodes.
.
very cool, I must try more 3D renders in Wan, have been doing old photos
Thanks. Have found some good public domain films for reference videos, similar to using the Carnegie Mellon bvh library. Most are very old (naturally) and have significant problems. Many have frame rates of 30 FPS. Many are grainy and blurred. Others have non-standard dimensions. I have been spending more time trying to learn how to clean them up, convert FPS yet keep the usefulness, convert dimensions, etc. Once I get a minimum motion collection I will post a more ambitious animation with Carrara characters involved in some short sketch.
various Ai and non Ai animation between frames (hint, the really fast one is all 3D rendered)
Very cool, Wendy. Love the walk through.
Here is a WIP of Brash in Blender. About to start moving the bones in order to rig.
ah the move to Blender
I wasn't trying to steal your thread BTW, just showed I hadn't abandoned Carrara quite yet for Ai
or DAZ studio but using both
but
Blender is definitly a more worthy challenge to move on to
Looking good !!! Been meaning to get back into Blender but reading books has taken up my time lately.
Thanks for the feedback.
I have been reviewing some recent Digital Art Live information on some 'cutting edge' modeling techniques. It combines with AI, so I suspect it will meet big resistence. In the past, these have shown up in the Daz3D store, so fingers crossed for this recent one. I have quite a bit of old material I would like to update. For example, I have several full scripts for Brash Lonergan and Moxie Espinoza resolving chaos on the galactic frontier. I wish Carrara had received basic updates for file formats, etc. I still do quite a bit of the concept art and blocking out scenes in Carrara. It is a shame that Carrara did not get basic updates. It is just too much hassle to convert my growing motion collection to Carrara-ready rigs compared to Blender rigs.
I was happy to do conversions, but one of my hard drives is down to 9GB space, and thats after moving a heap of items to external drives .....