Duplicate formula found Genesis 9
MelonArts3D
Posts: 58
Hello,
I have bought these two products:
https://www.daz3d.com/vinme-morphs-for-genesis-9
https://www.daz3d.com/shape-shift-for-genesis-9
Now I get the Duplicate formula found error and have this in my log file:
2022-12-14 17:49:10.033 [WARNING] :: ..\..\..\..\..\src\sdksource\fileinput\dzassetdaz.cpp(6903): Formula output property not found: Genesis9:/data/DAZ%203D/Genesis%209/Base/Morphs/Zev0/Bend%20Control/RCompress%20Inner.dsf#RCompress%20Inner?value - in file: /data/Daz%203D/Genesis%209/Base/Morphs/Zev0/Shape%20Shift/SS_body_bs_Thigh%20Length.dsf
2022-12-14 17:49:10.134 [WARNING] :: ..\..\..\..\..\src\sdksource\fileinput\dzassetdaz.cpp(7158): Duplicate formula found linking xOrigin & 01 Vinme Torso Width in /data/Daz 3D/Genesis 9/Base/Morphs/TMDesign/Vinme Morphs/Vinme Torso Width.dsf.
2022-12-14 17:49:10.134 [WARNING] :: ..\..\..\..\..\src\sdksource\fileinput\dzassetdaz.cpp(7159): owner: Genesis9
2022-12-14 17:49:10.134 [WARNING] :: ..\..\..\..\..\src\sdksource\fileinput\dzassetdaz.cpp(7160): output: l_shoulder:/data/Daz%203D/Genesis%209/Base/Genesis9.dsf#l_shoulder?center_point/x
2022-12-14 17:49:10.134 [WARNING] :: ..\..\..\..\..\src\sdksource\fileinput\dzassetdaz.cpp(7161): input: Genesis9:/data/Daz%203D/Genesis%209/Base/Morphs/TMDesign/Vinme%20Morphs/Vinme%20Torso%20Width.dsf#Torso%20Width?value
2022-12-14 17:49:10.138 [WARNING] :: ..\..\..\..\..\src\sdksource\fileinput\dzassetdaz.cpp(7158): Duplicate formula found linking yOrigin & 01 Vinme Torso Width in /data/Daz 3D/Genesis 9/Base/Morphs/TMDesign/Vinme Morphs/Vinme Torso Width.dsf.
2022-12-14 17:49:10.138 [WARNING] :: ..\..\..\..\..\src\sdksource\fileinput\dzassetdaz.cpp(7159): owner: Genesis9
2022-12-14 17:49:10.138 [WARNING] :: ..\..\..\..\..\src\sdksource\fileinput\dzassetdaz.cpp(7160): output: l_shoulder:/data/Daz%203D/Genesis%209/Base/Genesis9.dsf#l_shoulder?center_point/y
2022-12-14 17:49:10.138 [WARNING] :: ..\..\..\..\..\src\sdksource\fileinput\dzassetdaz.cpp(7161): input: Genesis9:/data/Daz%203D/Genesis%209/Base/Morphs/TMDesign/Vinme%20Morphs/Vinme%20Torso%20Width.dsf#Torso%20Width?value
2022-12-14 17:49:10.139 [WARNING] :: ..\..\..\..\..\src\sdksource\fileinput\dzassetdaz.cpp(7158): Duplicate formula found linking zOrigin & 01 Vinme Torso Width in /data/Daz 3D/Genesis 9/Base/Morphs/TMDesign/Vinme Morphs/Vinme Torso Width.dsf.
2022-12-14 17:49:10.139 [WARNING] :: ..\..\..\..\..\src\sdksource\fileinput\dzassetdaz.cpp(7159): owner: Genesis9
2022-12-14 17:49:10.139 [WARNING] :: ..\..\..\..\..\src\sdksource\fileinput\dzassetdaz.cpp(7160): output: l_shoulder:/data/Daz%203D/Genesis%209/Base/Genesis9.dsf#l_shoulder?center_point/z
2022-12-14 17:49:10.139 [WARNING] :: ..\..\..\..\..\src\sdksource\fileinput\dzassetdaz.cpp(7161): input: Genesis9:/data/Daz%203D/Genesis%209/Base/Morphs/TMDesign/Vinme%20Morphs/Vinme%20Torso%20Width.dsf#Torso%20Width?value
and so on the log file is verry long...
Both products work perfectly when the other one isn't installed so what can I do?

Comments
Wait for the fix to come from DAZ (it has been reported and confirmed).
Thank you for the info. Is there a rough plan when it'll be fixed?
I don't know, but there are a lot of files that need updating so it isn't really something we can do oursleves (I did consider writing a little script to do it, if only for my own use, but for now I have just unisntalled one of the products).
I was wondering, what actually does happen in this case, outside of the errors? Does one morph over ride the other, do they apply together, or something else? I'm just wondering if, beyong getting the error message, I'm getting degraded performance if I don't uninstall one.
At the very least their ERC links to joint and morph corrections will not work.
Hi I am having the same problem, all gen 9 characters even the base have duplicate errors, any suggestions ? This is both on public build and original
Found out its the body and head morph add on deleted the shin length and hip width now loads with no errors (well no duplicate errors)
Yes, if you have both of the products isntalled you will get this. Unless you feel like editing a lot of lines in a lot of files I would uninstall one of the affected products and then wait for an update.
Cheers going to keep a close eye on the log files after deleting the duplicates but ok at the moment
Just a heads up, I had an update for Shape Shift in DIM today and after installing it and reinstalling Vinme it looks like everything is good.
Happy New Year all! Any update on availability of a fix for Vinme? It's taking a life time to load my characters who use these morphs, and rendering is hit and miss. I am loath to chuck 'em out, paid good dollars for them, and I'm not to eau-fe with messing around with the test, editing and such. Thanks Guys.
It looks like Vinme morphs are still broken but a duplicate formula error is down to two products clashing and so technically you only need one to be fixed and the Shape-Shift product was updated on the 15th of December so those two should not clash anymore. If you have updated Shape-Shift and still having issues or you are clashing with a different product I suggest raising a support ticket.
Thanks for the comment, will give it a little longer, see what developes.
Do you have Shape Shift? if so get the update from your account. if not then there is some other conflict which should be identified and reported to the vendor/store.
Has the issue with Vinme Morphs been definitively resolved?
Shape Shift got updated, and the Vinme Morphs duplicate formula error is back.
I put in a ticket and Support were able to replicate it so they have issued a notice to the creator.
Reason: The morph 'Torso Width' in Shape Shift G9 and Vinme Morphs for G9 have the same 'ID'...
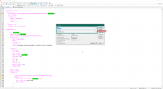
If you don't wanna wait for the fix from the PA, simply fix Vinme's Torso Width morph with a text editor.. (Notepad, Notepad++, EmEditor... etc.). Locate the 'Vinme Torso Width.dsf', open and edit the file as below...
In general, if we fix these files (with duplicate formulas) by ourselves, just add a suffix to the 'id' of the morph... e.g. with vendor's name or abbr. Then if you get the updated product package some day, just install it...
When I opened the Vinme Torso Width morph via notepad and looked for the -vinme under the following as instructed in the above attachments 2-3:
Asset info ID
Modifier library name
Channel label
And at the bottom under Scene modifiers ID
I found they were already modifed and did not contain -vinme at the end of the string. There was an update done (I think to shapeshift) yesterday on 6/10/2023 in the Install Manager and that is when the problem began. It could be I'm reading crosswind's post wrong and not doing the correct thing. Has anywone had success yet with crosswind's remedy? I still have my ticket opened, but since there are pending tickets on this issue I should probably close mine.
I updated Shape Shift and check the id of the morph file - Torso Width... it was modified as 'SS_body_bs_Torso Width' (with a prefix...). So if you have Shape Shift updated, there should be no duplicate formulas error... So Zev0 fixed it first, I suppose Vinme won't have to fix it then...
Has there been another Shape Shift update? The Vinme problem came back after the last Shape Shift update.
I would have thought PA unique ID's would be required after Rarestone's morph package got pulled for duplicate errors years ago.
I'm not sure what I'm doing wrong since I am still getting this error. I updated Shapeshift yesterday and that is when the problem started for me. Its annoying but I love both products so I'm keeping them installed and dealing with it until there is a final fix.
I double-checked for times, the duplicate formulas is really gone... Have you by chance installed multiple copies of Shape Shift... i.e. into different libraries? Or attached your log file down below so that we may help to check...
Thanks, I've only used DIM for any installations and only in 1 folder (C:/Daz 3D/Applications/Data/DAZ 3D/My DAZ 3D Library). See the attached notepad log and errors show alot of Vinme dups.
It seems to be only "Abdomen Length" that's duplicated.
Don't have Vinme because of these problems, but the Abdomen Length in ShapeShift seems to have been updated 06.06 and even though the name and label of the morph are unique, the "id" is "Abdomen Length"
It seems another morph, Abdomen Length... Will check it after I'm back home.
Sorry, my bad ! I must be old... I checked my Lib and found I also modified 'Vinme Abdomen Length.dsf' last year but I totally forgot about it ...
The reason is the same: 'SS_body_bs_Abdomen Length.dsf' and 'Vinme Abdomen Length.dsf' have the same IDs.
Still, fix Vinme's morph file as his product was released later than Zev0's. The same steps: just add a suffix to the ID by following the screenshots I posted above. Then the warnings will be gone...
Thanks crosswind will check after work
Hi Crosswind,
Works like a charm for the base character and any new characters I make after the modification, but any previously made characters the dsf morph files must be modified for both the Vinman Torso Width and Abdomen Length as you have illustrated above. i'm really hoping Vinman updates his product. I really enjoy and use both products and will put up with the annoying error popup until it gets fixed.
Anything added from the character libraries seem Ok with further testing. Anything loaded up with a previous scene still gets the Duplicate formula error.