Adding to Cart…
Licensing Agreement | Terms of Service | Privacy Policy | EULA
© 2026 Daz Productions Inc. All Rights Reserved.You currently have no notifications.
Licensing Agreement | Terms of Service | Privacy Policy | EULA
© 2026 Daz Productions Inc. All Rights Reserved.
Comments
v
...
Might come in handy;)
...
...only in Wisconsin...
...more form the land flowing with cheese and beer...
a
t
Need a link for this
...
hy
f
..
...meanwhile in Wisconsin....
Daz Studio Interface Screenshots
Nice thread, glad I found it, was thinking about creating my own. Now I have one post to find the screenshot I may need again to explain things.
[Direct Link]: An OT thread for images...
https://www.daz3d.com/forums/discussion/comment/3722021/#Comment_3722021
Anchor Points:
DS OBJ Import/Export
Morph Loader Pro
Transfer Utility
Viewport
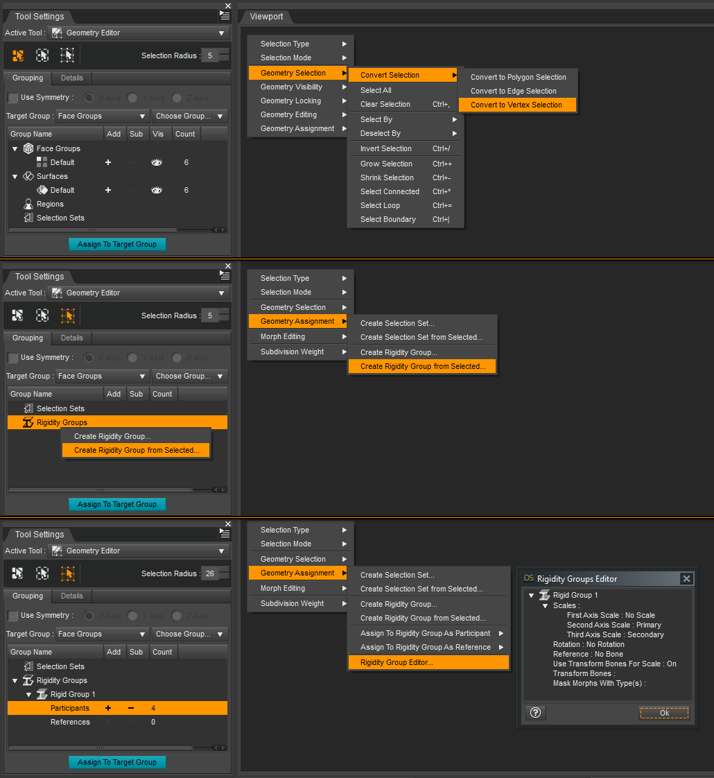
Geometry Editor
Node Weight Map Brush
Joint Editor
Parameters
Smoothing Modifier
Content Library
ERC Freeze
Pose
Property Hierarchy
Render Settings
Surfaces
Scene
Tool Settings
Customize DS
Preferences
Smoothing & SubD Modifier
Tutorial
Blender
DS OBJ Import/Export
Morph Loader Pro
Transfer Utility
Viewport
Geometry Editor
Node Weight Map Brush
Joint Editor
Parameters
Smoothing Modifier
Content Library
ERC Freeze
Pose
Property Hierarchy
Render Settings
Surfaces
Scene
Tool Settings
Customize DS
Preferences
Smoothing & SubD Modifier
Tutorial
Blender
(BEST???) Blender Key Map Infographic v1.47
(BEST???) Blender Key Map Infographic v1.63
Nothing to see here... NOTHING!
....nice work there.
...
some images
...too much of a good thing.
.
.
I need to post these for learning porposes
.
.
placeholder... (i like the post above this... the irate cat look is priceless)
Ha! Glad to hear the time spent working on cat expressions wasn't wasted lol.
Another screenshot!!
Just a banner (will try to put it on my dignature lol)...
Not for sufferers of arachnophobia...
Just saying...