• Daz 3D
  • Shop
  • 3D Software
    • Daz Studio Premier
    • Daz Studio
    • Install Manager
    • Exporters
    • Daz to Roblox
    • Daz to Maya
    • Daz to Blender
    • Daz to Unreal
    • Daz to Unity
    • Daz to 3ds Max
    • Daz to Cinema 4D
  • 3D Models
    • Genesis 9
    • Genesis 8.1
    • Free 3D Models
  • Community
    • Gallery
    • Forums
    • Blog
    • Press
    • Help
  • Memberships
    • Daz Premier
    • Daz Plus
    • Daz Base
    • Compare
  • AI Solutions
  • Download Studio
  • Menu
  • Daz 3D
  • Shop
  • 3d Software
    • Daz Studio Premier
    • Daz Studio
    • Install Manager
    • Exporters
    • Daz to Roblox
    • Daz to Maya
    • Daz to Blender
    • Daz to Unreal
    • Daz to Unity
    • Daz to 3ds Max
    • Daz to Cinema 4D
  • 3D Models
    • Genesis 9
    • Genesis 8.1
    • Free 3D Models
  • Community
    • Our Community
    • Gallery
    • Forums
    • Blog
    • Press
    • Help
  • Memberships
    • Daz Premier
    • Daz Plus
    • Daz Base
    • Compare
  • AI Solutions

Notifications

You currently have no notifications.

Loading...
    • Categories
    • Recent Discussions
Daz 3D Forums > 3rd Party Software > Blender Discussion

The Shader Mixer Deciphered (Blender to Daz Conversion)

«123»

Comments

  • margravemargrave Posts: 1,822
    July 2021

    j cade said:

    There are a lot of BDSF nodes. They have an output labled "BF". Now the final output you need has an input "MT" so you have to figure out how to transform that BF output to the MT imput. As far as I can tell, you have to first convert it to an "ST" I think there is one node in aaaalll of the nodes that can do this? and its not labled "hey, If you want to be able to ever use a BDSF node ever you will need this" or put anywhere I will ever remember. You then take that ST output and there are 2 nodes to choose from that take those and output an MT.

    In canse anyone is wondering the node names I used to go from BF to MT were "Material Surface" and "Material Structs". "Material Structs"is under materials which makes sense. I don't remember where "Material Surface" is and dont feel like spending 5 minutse going through every category to find it.

    I got that part down already, and wrote about it earlier in the thread so I don't forget it, lol. Notice how I always put the full path to the node.

    I totally agree about the search option.

  • margravemargrave Posts: 1,822
    July 2021 edited July 2021

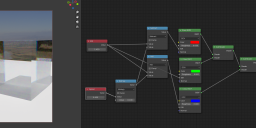
    I didn't manage to replicate your setup yet, but I was playing around with the nodes in Functions -> MDL -> Material Editors alongside the Add Thin Film node, and I found out how to mix materials together. "Weighting" seems to be Daz's equivalent of Blender's "factor", the float/black and white map that determines which areas of a surface should be masked. By feeding two materials into the "Add Weighted Layer" node, I was able to successfully (?) mix them. This should be excellent for adding grunge.

    mixmaterial.png
    1920 x 945 - 434K
    Post edited by margrave on July 2021
  • j cadej cade Posts: 2,310
    July 2021

    margrave said:

    j cade said:

    There are a lot of BDSF nodes. They have an output labled "BF". Now the final output you need has an input "MT" so you have to figure out how to transform that BF output to the MT imput. As far as I can tell, you have to first convert it to an "ST" I think there is one node in aaaalll of the nodes that can do this? and its not labled "hey, If you want to be able to ever use a BDSF node ever you will need this" or put anywhere I will ever remember. You then take that ST output and there are 2 nodes to choose from that take those and output an MT.

    In canse anyone is wondering the node names I used to go from BF to MT were "Material Surface" and "Material Structs". "Material Structs"is under materials which makes sense. I don't remember where "Material Surface" is and dont feel like spending 5 minutse going through every category to find it.

    I got that part down already, and wrote about it earlier in the thread so I don't forget it, lol. Notice how I always put the full path to the node.

    I totally agree about the search option.

    Whoops you totally did. Tbf just thinking about the shader mixer makes my brain melt a bit. So reading about in it's dripping out my ears as my eyes glaze over

     

    You're correct about weighted mix and the mix node. I wish there were an add shader in iray, but afaik, iray takes the same philosophy as luxrender with regards to breaking physics. While I mostly agree in principal, my iray white whale is still objects with proper refraction that don't cast harsh shadows. If anyone figures that out I'll give them my nonexistent firstborn.

     

    Also I'd love to be able to combine 3 values into a color. While one can just use a color with values greater than 1, multiple inputs can be a bit more user friendly. I feel like it should be possible, but I haven't the foggiest how.

  • margravemargrave Posts: 1,822
    July 2021 edited July 2021

    Due to the paucity of Daz Shader Mixer tutorials, I decided to check out one for Substance Designer (Basics of creating an MDL in Substance Designer - YouTube). Since they both implement MDL, there's a lot of overlap in the two node systems.

    Here's a quick shader to blend between materials based on the fresnel value (i.e. the glare of sunlight striking a surface at an angle).

    In reality you'd use an IOR of 1.4 or something, but I jacked it up to 3.0 to make it more noticable.

    In Blender, you would just feed the fresnel value into a Mix Shader (which is an "Add Weighted Shader" in MDL terms), but it seems like MDL really leans on this "layering" workflow where materials are laid atop each other. They're mainly found in Functions -> MDL -> Material Editors. You can add dust layers, thin film layers, etc, and it seems like each one has its own specialized layering node instead of one multipurpose blending node like Blender.

    fresnel.png
    1920 x 942 - 388K
    Post edited by margrave on July 2021
  • margravemargrave Posts: 1,822
    July 2021

    j cade said:

    Also I'd love to be able to combine 3 values into a color. While one can just use a color with values greater than 1, multiple inputs can be a bit more user friendly. I feel like it should be possible, but I haven't the foggiest how.

    You mean like Blender's Separate/Combine RGB nodes?

  • j cadej cade Posts: 2,310
    July 2021

    margrave said:

    j cade said:

    Also I'd love to be able to combine 3 values into a color. While one can just use a color with values greater than 1, multiple inputs can be a bit more user friendly. I feel like it should be possible, but I haven't the foggiest how.

    You mean like Blender's Separate/Combine RGB nodes?

    Yep. In blender I like to set up my fake dispersion with IOR and spread inputs: You have your base IOR value and the Spread value gets added and subtracted from it in the red and blue chanels. You can do the same thing with with a color input but I find it less intuitive, and DS isn't all that good at handling color values that go above 1. on the other hand using IOR and spread doesn't allow the values to be asymetrical, which doesn't matter in blender as the entire set up in blender is much hackier (and vry liable to completely break physics)

     

     

    I did find an RGB combine equivalent in DS afer searching built ins>types>color>color 3 inputs

    blender_CG39NOdY5k.png
    1893 x 795 - 701K
  • j cadej cade Posts: 2,310
    July 2021 edited July 2021

    and some more renders of my experiments with chromatic IOR

     

    The blue one also has some volume, but the red one all the color is coming from the IOR

     

    I also didnt save anything for the first one and then crashed DS, so I need to add volume back in. But on tthe recreation I added a duplicate microfacet refraction shader - mostly so I can control the strength of the reflection slightly seperately from the refraction

    rbow.jpg
    600 x 780 - 108K
    wheeeee.jpg
    800 x 1040 - 458K
    DAZStudio_FzJ79DylBV.png
    2188 x 1207 - 537K
    Post edited by j cade on July 2021
  • j cadej cade Posts: 2,310
    July 2021

    and another with volume added back.

     

    ... I really hope Cycles X makes Chromatic IOR possible in blender, because this is way too cool

    wheeeeeee.jpg
    800 x 1040 - 457K
  • margravemargrave Posts: 1,822
    July 2021

    j cade said:

    and another with volume added back.

     

    ... I really hope Cycles X makes Chromatic IOR possible in blender, because this is way too cool

    I have no idea what kind of sorcery you're doing, but it looks great. 

  • margravemargrave Posts: 1,822
    July 2021

    Here's a render I did using the Thick Translucency block as a volume scatter node. I wish Daz had a smoke sim, so I could add some texture to it, but I still think it looks pretty good.

    It's entitled "In Search of Documentation: The Daz Experience".

  • TirickTirick Posts: 235
    July 2021

    margrave said:

    Here's a render I did using the Thick Translucency block as a volume scatter node. I wish Daz had a smoke sim, so I could add some texture to it, but I still think it looks pretty good.

    It's entitled "In Search of Documentation: The Daz Experience".

    With this method does the camera still need to be outside the volume?

  • margravemargrave Posts: 1,822
    July 2021

    Tirick said:

    margrave said:

    Here's a render I did using the Thick Translucency block as a volume scatter node. I wish Daz had a smoke sim, so I could add some texture to it, but I still think it looks pretty good.

    It's entitled "In Search of Documentation: The Daz Experience".

    With this method does the camera still need to be outside the volume?

    No. You can have the camera inside the volume and it will still work.

    One caveat: if you make the volume larger than a default primitive cube, you will have to fiddle with the "Volume Reference Distance" as well as the "Volume Scattering". If it's too large, it'll be pitch black inside no matter what. "Reference Distance" seems to be a scalar that goes up as the scale of your cube goes up.

  • TirickTirick Posts: 235
    July 2021

    Oh awesome! I should add Reference Distance then as a user parameter.

  • margravemargrave Posts: 1,822
    July 2021

    Tirick said:

    Oh awesome! I should add Reference Distance then as a user parameter.

    Here's the doc page: 2.1.9 - Thick translucent (nvidia.com)

    You need to set the IOR to 1.0, which will make light rays pass through it without refraction. That's why the cube seems like it doesn't have any walls. Other than that, I haven't had a chance to look too deep into this node, specifically.

  • TirickTirick Posts: 235
    July 2021 edited July 2021

    I put together a simple shader using your guidelines. I added user parameters for color and volume distance. I might tweak it for the other settings. I'm quite curious how bump can effect it.

    This is seriously a game changer for my renders. I've strugged to with Godrays using other methods and this just... works. The fact that it is a true volume and not just a surface scatter makes all the difference.

    Thank you for sharing this process!

    TestVolumeScatter.png
    717 x 682 - 608K
    Post edited by Tirick on July 2021
  • j cadej cade Posts: 2,310
    July 2021

    oh and since this is a thread sort of related to blender, the main node I've been using "Microfacet Gcx BSDF" does have a blender equivalent - In various blender shader nodes (Glossy, Glass, etc) there is a dropdown for various distributions. The default on most is GCX. Multiscatter GCX is the blender equivalent of "Microfacet Gcx BSDF"

     

    Multiscatter/Microfacet has much better conservation of energy when you add roughness, In both Cycles and Iray with the default glass/glossy, as you add roughness to the the default GCX shader it starts to darken whereas GCX Multiscatter/microfacet maintains its brightness.

     

    Now Iray is organized very differently so the disribution type is the node and you can select the equivalent of glossy, glass from a drop down in the node.

     

    So Iray Microfacet and then you select scatter only = cycles glossy Multiscatter

    Iray Microfacet Transmitt only = Cycles refraction multiscatter

    Iray Microfacet Scatter and Transmit = Cycles Glass multiscatter

     

    all of this is in pretty wordy and meaningless, way more practically the fixing of energy conservation with a bit of roughness means I can use refraction with thick walled on and not cast weird shadows

    I can use proper refractions on the eyes (its quite slow but it does eventually clear up and work)

     

    The Microfacet GCX shader is my new best friend

    eyeeeee.jpg
    700 x 910 - 132K
    eyeeeee03.jpg
    700 x 910 - 461K
  • Mustakettu85Mustakettu85 Posts: 2,933
    July 2021

    margrave said:

    I wish Daz had a smoke sim, so I could add some texture to it
    What about all the noise blocks, turbulence, voronoi etc, haven't they been re-written in MDL?

    j cade said:

    DS isn't all that good at handling color values that go above 1
    The "old" way of circumventing this is to multiply the "colour" by a scalar.
  • margravemargrave Posts: 1,822
    July 2021

    Mustakettu85 said:

    margrave said:

    I wish Daz had a smoke sim, so I could add some texture to it
    What about all the noise blocks, turbulence, voronoi etc, haven't they been re-written in MDL?

    They are all implemented in MDL, yes, but I don't think a shading language is capable of an actual fluid simulation. That would probably need to be implemented in Daz.

    j cade said:

    Multiscatter/Microfacet has much better conservation of energy when you add roughness, In both Cycles and Iray with the default glass/glossy, as you add roughness to the the default GCX shader it starts to darken whereas GCX Multiscatter/microfacet maintains its brightness.

    I remember experimenting with the GGX, Schlick-Blinn, etc. in Blender and seeing absolutely no difference, lol.

  • j cadej cade Posts: 2,310
    July 2021 edited July 2021

    margrave said:

    Here's a render I did using the Thick Translucency block as a volume scatter node. I wish Daz had a smoke sim, so I could add some texture to it, but I still think it looks pretty good.

    It's entitled "In Search of Documentation: The Daz Experience".

    Oh I fogot to mention A) very good render

    and B) Iray 2021 has support for heterogenous volumes (something that would be needed for smoke sims and at the very least adding some texture to a volume) note Iray 2021 is not yet in DS but will at some point soon I'm sure

     

    I'm pretty sure at that point we'll be able to figure out how to add some 3d noise to the volume

     

    edit currently it is impossible to do this in iray:

    but theoretically it should be possible when the version of iray gets updated

    blender_ZyErX3WYY9.png
    1840 x 846 - 517K
    Post edited by j cade on July 2021
  • Mustakettu85Mustakettu85 Posts: 2,933
    July 2021

    margrave said:

    They are all implemented in MDL, yes, but I don't think a shading language is capable of an actual fluid simulation. That would probably need to be implemented in Daz.

    Unless you want directional smoke, you don't really need a fluid sim, just a turbulence pattern in the colour and/or opacity inputs of your fog. It's an old trick; check out an ancient PRMan example render here -

    http://www.smartcg.com/tech/cg/courses/RMan/notes/Class02/Class02.html

    - or a much more recent Redshift tutorial here:

     

    And if you actually want a fluid sim, there's Fluidos, it generates meshes you could beautifully fill with your fog.

  • TirickTirick Posts: 235
    July 2021

    Mustakettu85 said:

    And if you actually want a fluid sim, there's Fluidos, it generates meshes you could beautifully fill with your fog.

    Volumetric clouds and smoke would be really sweet.

  • Mustakettu85Mustakettu85 Posts: 2,933
    July 2021

    j cade said:

    Iray 2021 has support for heterogenous volumes

    Even a very basic 2D sort of opacity masking could add some interesting visual detail.

    Tirick said:

    Volumetric clouds and smoke would be really sweet.

    The funniest thing about Fluidos is that it uses OpenVDB internally... so it could give us amazing smoke sim results out of the box, without remeshing etc. But I'm not sure if Iray or Filament can handle OpenVDB natively - yet - and while 3Delight standalone has been able to for quite a while, its OpenVDB lib doesn't really work with the version built into DS because of certain tech limitations. So Fluidos has to use all those workarounds.

  • j cadej cade Posts: 2,310
    July 2021

    Mustakettu85 said:

    j cade said:

    Iray 2021 has support for heterogenous volumes

    Even a very basic 2D sort of opacity masking could add some interesting visual detail.

    Tirick said:

     Not currently, plug in opacity and the volume will disapear entirely

     

    Tirick said:

    Volumetric clouds and smoke would be really sweet.

    The funniest thing about Fluidos is that it uses OpenVDB internally... so it could give us amazing smoke sim results out of the box, without remeshing etc. But I'm not sure if Iray or Filament can handle OpenVDB natively - yet - and while 3Delight standalone has been able to for quite a while, its OpenVDB lib doesn't really work with the version built into DS because of certain tech limitations. So Fluidos has to use all those workarounds.

    Iray reading openVDB support is likewise a part of iray 2021, whether that gets integrated ino DS still remains to be answered but until then its not even theoretically possible

  • Mustakettu85Mustakettu85 Posts: 2,933
    July 2021

    j cade said:

     Not currently, plug in opacity and the volume will disapear entirely

    Daaaamn :( How unfortunate.
  • j cadej cade Posts: 2,310
    July 2021

    Mustakettu85 said:

    j cade said:

     Not currently, plug in opacity and the volume will disapear entirely

    Daaaamn :( How unfortunate.

    yeah. the only thing you can do is model complex shapes - there are some products in the store that do that for explosions and they doo look pretty good but proper heterogenous volumes will make stuff so much easier

  • margravemargrave Posts: 1,822
    July 2021 edited July 2021

    Let There Be Light

    It took me a while to figure this one out. The biggest stumbling block is that, for some odd reason, this does not work with Material - Fields. Even though they should be functionally identical, you must use Material - Structs to create a mesh light. I don't know if that's a bug or what.

    As it stands, the light needs an extremely high value in the "Intensity" socket. This one has about 10,000,000,000. I think there's a way to use the Luminance Units as a scalar, but I haven't found it yet. Looking at the emissive files from vMaterials, they seem to be determining emissive brightness based on calculations with Blackbody nodes and things like that. Haven't got my head around that part yet.

    Speaking of MDL, I located the MDL files implementing the Uber shader and the PBR Skin shader. They're in your main Daz installation folder, under shaders/iray/daz_3d. Be warned, they're big boys.

    light.png
    1920 x 944 - 763K
    Post edited by margrave on July 2021
  • Mustakettu85Mustakettu85 Posts: 2,933
    July 2021

    j cade said:

    yeah. the only thing you can do is model complex shapes - there are some products in the store that do that for explosions and they doo look pretty good but proper heterogenous volumes will make stuff so much easier

    Aaaaaalright, I'm stubborn and an old cheater :) Found out it's possible to connect a noise generator to the transmission colour output (the volume colour won't even take! smart design move on the DAZ part), so that then when you render the cube from the outside, you get this "overlay". It's basically equivalent to doing this in postwork, but it saves the hassle of saving out a render, opening gimp, yadda yadda.

    bullwarg_margravefog_transmissionperlin.png
    1000 x 1000 - 1M
  • margravemargrave Posts: 1,822
    July 2021 edited July 2021

    And now emissive surfaces don't work at all, even though I have literally the exact same setup as last time?

    I seriously think emissives are bugged. I can't even load emissive shaders from vMaterials into a Custom MDL node.

     

    EDIT:

    Thanks to this post, Scene Only lights not working properly (SOLVED) - Daz 3D Forums, I discovered the culpit. My Draw Settings had defaulted to "Interactive (Biased)". While I did change it briefly yesterday, I definitely changed it back. So I'm not sure why Daz decided to use that as its new default, but...whatever. Emissives are working again.

    This time, I squared the intensity with a Multiply node, and now the lights are much easier to wrangle.

    nolight.png
    1920 x 942 - 99K
    lightagain.png
    1920 x 939 - 700K
    Post edited by margrave on July 2021
  • charlescharles Posts: 866
    July 2021 edited July 2021

    Mesh smoke but I haven't tried playing with the shader mixer yet but could be used to improve it a lot I think. This is an interesting thread.

     

     

    travis3.png
    1080 x 1440 - 2M
    travis2.png
    1080 x 1440 - 913K
    Post edited by charles on July 2021
  • mcorrmcorr Posts: 1,105
    July 2021

    margrave said:

    Godrays.

    Tonemapper's set to a Shutter Speed of 1, an f-Stop of 8, and an ISO of 800. Render Settings are set to "Scene Only", with a single yellowish Distant Light outside at 200,000 lumens. The fog shader was applied to a single primitive cube scaled up so it envelops the entire attic room.

    I'd love to know how/where you found the bricks (inputs) diagramed above (went through all the resources,but found nothing) ... could you maybe attach a file so we can play with this?

«123»
Sign In or Register to comment.
Adding to Cart…

Daz 3D is part of Tafi

Connect

DAZ Productions, Inc.
7533 S Center View Ct #4664
West Jordan, UT 84084

HELP

Contact Us

Tutorials

Help Center

Sell Your 3D Content

Affiliate Program

Documentation Center

Open Source

Consent Preferences

JOIN DAZ

Memberships

Blog

About Us

Press

Careers

Bridges

Community

In the Studio

Gallery

Forum

DAZ STORE

Shop

Freebies

Published Artists

Licensing Agreement | Terms of Service | Privacy Policy | EULA

© 2026 Daz Productions Inc. All Rights Reserved.